用户列表
用户列表
用户列表中,会列出所有注册用户,包括普通账号、微信、企业微信、钉钉账号,管理员可以在用户列表对每一个用户做出相应的管理操作。

列表详情:
- 添加用户:直接添加用户(手机号、昵称、密码,其他信息用户可自行完善)
- 头像:用户设置的头像,没有设置显示默认头像
- 手机:用户绑定的手机号
- 账号:系统自动生成的账号
- 用户昵称
- UID:系统自动生成的用户UID
- 推广者账号:推广者账号,只有通过推广链接注册进来的才有
- 推广者昵称:推广者昵称,只有通过推广链接注册进来的才有
- 推广者手机号:推广者手机号,只有通过推广链接注册进来的才有
- 邮箱:用户绑定邮箱
- 激活状态:用户账号状态,分为
正常、封禁、未激活 - 余额:用户充值余额,可用来购买会员等套餐
- 注册时间:用户注册时间
- 最后登录时间:用户最后登录时间,没有登录显示为空
- 注册IP:用户注册ip
- 最后登录IP:用户最后登录ip
- 最后登录地区:最后登录ip所在区域
用户操作
对用户的操作分为:①查看、②编辑、③赠送、④团队

①查看用户信息
查看 就是查看用户信息,在对应用户的操作区可点击查看按钮对用户的信息进行查看[但无法编辑]

②编辑用户信息
可通过编辑用户信息,修改用户的访问状态[允许访问、禁止访问]、昵称、密码、邮箱、手机号码;外链的封停与解封;以及查看用户的注册信息[注册时间、注册IP等]

账号清理功能操作
如果需要清理账号,如:删除某个账号,或仅清理与其相关的数据,可以使用账号清理功能操作。
- 账号资源清理:清理该账号下所有资源,包括应用、附件等
- 账号删除:删除该账号且无法恢复
- 备份并删除账号:删除账号,并备份其账号下所有数据以供需恢复时使用【恢复功能未开放】
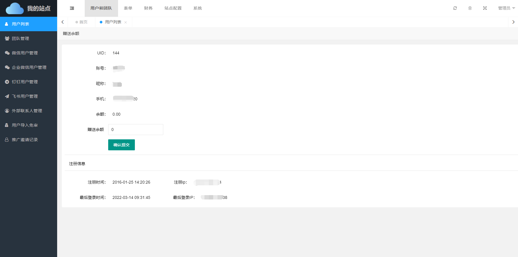
③赠送
赠送 可以通过赠送功能,向指定用户赠送余额,商务版适用。

④用户团队信息
点击团队按钮后,可查看当前用户的团队信息,如存在多个团队,多个团队的信息均进行列出。

